USB设备一直显示无法识别怎么办? Windows解决USB设备无法识别问题技巧
众所周知,Windows系统中自带有许多实用的功能,最近有不少用户发现USB设备无法识别的情况,但不清楚具体如何操作,其实方法非常简单,下面就一起来看看Windows系统解决USB设备无法识别的操作方法吧!
![]()
Win11系统的操作方法:
1、桌面【右键】点击此电脑,在打开的菜单项中,选择【管理】。然后左侧点击【设备管理器】;
![]()
![]()
2、设备管理器窗口中,点击展开【通用串行总线控制器】;
![]()
3、找到无法识别的USB设备,并【右键】点击它,在打开的菜单项中,选择【禁用设备】;
![]()
4、弹出提示框中,点击【是】,再【右键】点击该设备,在打开的菜单项中,选择【启用设备】,最后重新插入USB设备即可;
![]()
![]()
方法二:
1、桌面右键点击【此电脑】,在打开的菜单项中,选择【管理】;
![]()
2、计算机管理窗口,左侧点击【设备管理器】;
![]()
3、右侧找到并点击展开【通用串行总线控制器】,选择无法识别usb设备的【USB接口】,并点击【右键】,在打开的菜单项中,选择【卸载设备】;
注意:如果不确定是哪个接口的话,可以一个个试
![]()
4、卸载设备窗口,点击【卸载】;
![]()
5、卸载完成后,需要重新插入USB设备,再返回到设备管理器,找到并【右键】点击通用串行总线控制器,在打开的选项中,选择【扫描检测硬件改动】就可以了;
![]()
如果通用串行总线控制器的驱动出现了问题,可以使用驱动总裁,重新安装或更新!
![]()
Win10系统的操作方法:
1、按 Win + S 组合键,打开搜索,然后在输入框中,输入设备管理器,然后点击系统给出的最佳匹配设备管理器控制面板。设备管理器窗口中,点击展开通用串行总线控制器;
![]()
![]()
2、找到出现问题的USB设备,并右键点击它,在打开的菜单项中,选择禁用设备;
![]()
3、弹出提示框中,点击是,再右键点击该设备,在打开的菜单项中,选择启用设备,最后重新插入USB设备即可;
![]()
![]()
Win7系统的操作方法:
1、首先,右键点击桌面的“此电脑”图标,选择打开“管理”界面。
![]()
2、然后左侧点击【设备管理器】设备管理器窗口中,点击展开【通用串行总线控制器】;
![]()
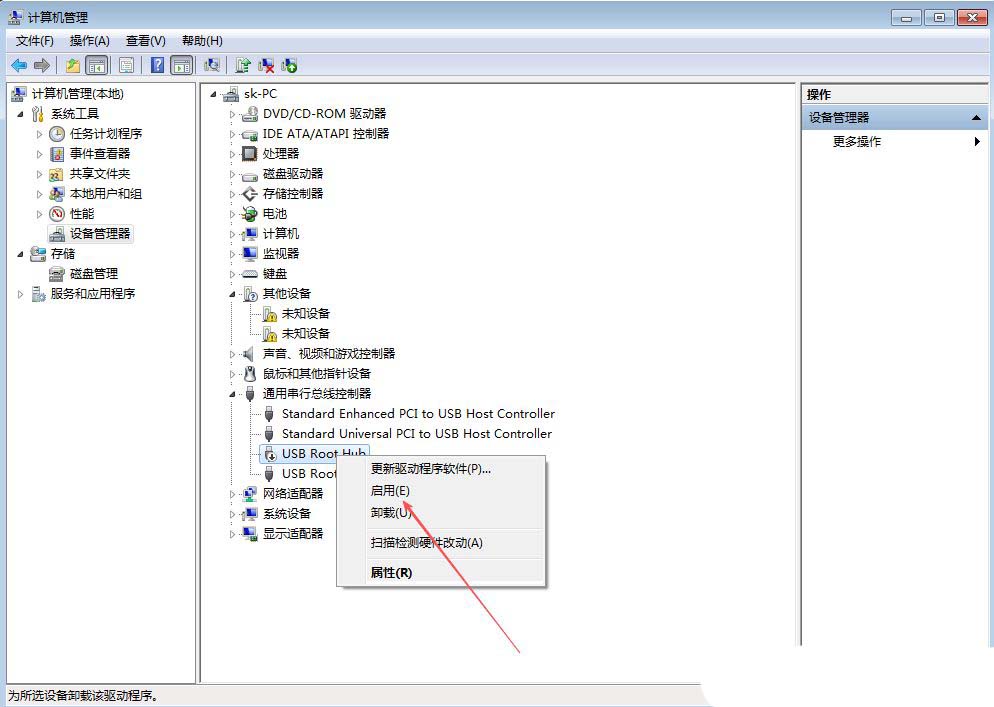
3、然后,右键点击其中任意一个“USB Root Hub”,选择“禁用”该设备。
![]()
4、此时,在弹出提示框中,点击选择【是】。
![]()
5、最后,再右键点击此设备,选择“启用”,重新插入USB设备即可;
![]()
其他原因解决办法
1.检查物理连接:确保 USB 设备已正确插入计算机的 USB 端口,尝试重新插拔。如果使用了 USB 扩展坞或集线器,试试直接将设备连接到主机 USB 端口。同时,检查 USB 设备的电源状态,看看外接硬盘是否已连接电源适配器。
2.更换 USB 端口:可能是某特定的 USB 端口可能存在问题,导致设备无法被识别。尝试连接设备到其他可用的 USB 端口上,观察是否能够识别。
3.查看设备管理器状态:按下 Win + X 键,选择 “设备管理器”,展开 “通用串行总线控制器” 类别,查找是否有黄色感叹号标记的设备,如果有,说明可能存在驱动程序或硬件问题。
4.更新或重新安装驱动程序:在 “设备管理器” 中右键单击有问题的 USB 设备或控制器,选择 “更新驱动程序”,然后选择 “自动搜索更新的驱动程序”。如果 Windows 未能找到合适的驱动程序,可访问主板或 USB 设备厂商官网下载并安装最新的驱动程序。
?5.启用或禁用 USB 控制器:在 “设备管理器” 中右键单击 “通用串行总线控制器” 下的 USB 根集线器或 Hub,选择 “禁用设备”,等待几秒钟后重新启用设备,再测试 USB 设备是否能被识别。
6.检查电源管理设置:打开 “设备管理器”,右键单击 “通用串行总线控制器” 下的 USB 根集线器,选择 “属性”,切换到 “电源管理” 选项卡,取消勾选 “允许计算机关闭此设备以节约电源”,点击 “确定” 保存更改。
7.重启计算机:关闭计算机电源,拔下所有 USB 设备,重启计算机后再重新插入 USB 设备,测试是否能被识别。
8.检查 USB 设备本身:将 USB 设备连接到另一台计算机上,如果在其他计算机上也无法识别,可能是设备本身故障,建议联系硬件厂商支持或进行维修。
本站大部分文章、数据、图片均来自互联网,一切版权均归源网站或源作者所有。
如果侵犯了您的权益请来信告知我们删除。邮箱:1451803763@qq.com